SQL Dependency Tracker(可视化数据库工具)v3.3.5.2548免费版
SQL Dependency Tracker(可视化数据库工具)是一款很好用的可视化复杂数据库,通过图形布局来直观的表现每个数据库的关系,探索和记录所有数据库对象依赖项。软件集成了SQL Server Management Studio的相关功能,用户可在对象资源管理器中右键单击来浏览数据库。

功能介绍
1、通过图形化跟踪数据库对象依赖关系,快速了解数据库
2、快速记录用于归档、报告、版本控制和审计的数据库依赖项
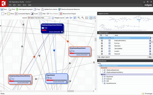
3、使用依赖关系图和基于文本的依赖关系检查器快速可视化复杂区域
4、跟踪同一图表和项目中多个相关数据库之间的依赖关系
5、查找不依赖其他对象的潜在孤儿,以帮助清理数据库
6、通过在对象资源管理器中右键单击,从 SSMS 中可视化依赖项
7、搜索、排序和过滤对象
8、包含或隐藏约束、系统对象和文件组依赖项
9、显示对象的源 SQL 脚本
10、自动添加对象时分析更改的影响
11、直接从图表打印或导出为 PDF
12、导出依赖关系的 XML 定义以进行离线处理
13、加载/保存图表作为项目以供离线使用
14、专有依赖引擎,独立于 SQL Server sysdepends 表
太感谢了,终于有网站可以下载SQL Dependency Tracker(可视化数据库工具)了,还没用,试过之后再来评论
那些说下载慢的人那是你自己的网速问题,和SQL Dependency Tracker(可视化数据库工具)有啥关系,真逗
找了那么多下载软件网站下载SQL Dependency Tracker(可视化数据库工具),终于让我找到你了,我的SQL Dependency Tracker(可视化数据库工具)1.2.5 Beta Build 39
用了很多年SQL Dependency Tracker(可视化数据库工具)了,真心觉得它在其它行业里一直很出色,希望它能一直强大下去。
可算找到SQL Dependency Tracker(可视化数据库工具)了,热泪盈眶中。
好桑心,用了其它的JSP源码软件后,回过头发现还是这个SQL Dependency Tracker(可视化数据库工具)最适合我了。。
太感谢了,终于有网站可以下载SQL Dependency Tracker(可视化数据库工具)了,还没用,试过之后再来评论
呵呵,没想到SQL Dependency Tracker(可视化数据库工具)还会有这么多人喷,你们会用么?自己笨还怨软件不行,多学习学习再来吧。
太感谢了,终于有网站可以下载SQL Dependency Tracker(可视化数据库工具)了,还没用,试过之后再来评论
SQL Dependency Tracker(可视化数据库工具)哪里不好了?不懂的别瞎哔哔,一点素质都没有